From Bottlenecks to Breakthroughs: Shared Nothing Architecture
Transforming Modern Infrastructure: The role of Shared Nothing Architecture in Building Flexible, High-Performance Systems
In today’s data-driven world, scalability is essential. Businesses generate massive amounts of data, and traditional architectures just cannot maintain. With vertical scaling (adding more power to a single server), there is a ceiling—you hit hardware limits, costs spike, and the system becomes inefficient. Shared-resource architectures, where nodes rely on central storage or memory, often become bottlenecks and cannot handle massive, distributed workloads.
Shared Nothing Architecture (SNA), an approach and architectural style to scale systems horizontally—adding more nodes instead of bigger ones—and solving the scalability puzzle.
Shared Resource Architectures: The Limitations
Before diving into SNA, let’s review traditional shared-resource architectures, like:
Shared Disk (SD): Multiple nodes access a single shared storage.
Shared Memory (SM): Nodes access a centralized memory pool.
Master-Slave (MS): A central master node distributes tasks and data to multiple slaves.
While effective at smaller scales, these architectures are constrained by:
Bottlenecks: Shared resources quickly become overloaded.
Single Points of Failure: If a central resource fails, the entire system can go down.
Scalability Issues: Scaling these systems horizontally is challenging and often inefficient.
What is Shared Nothing Architecture (SNA)?
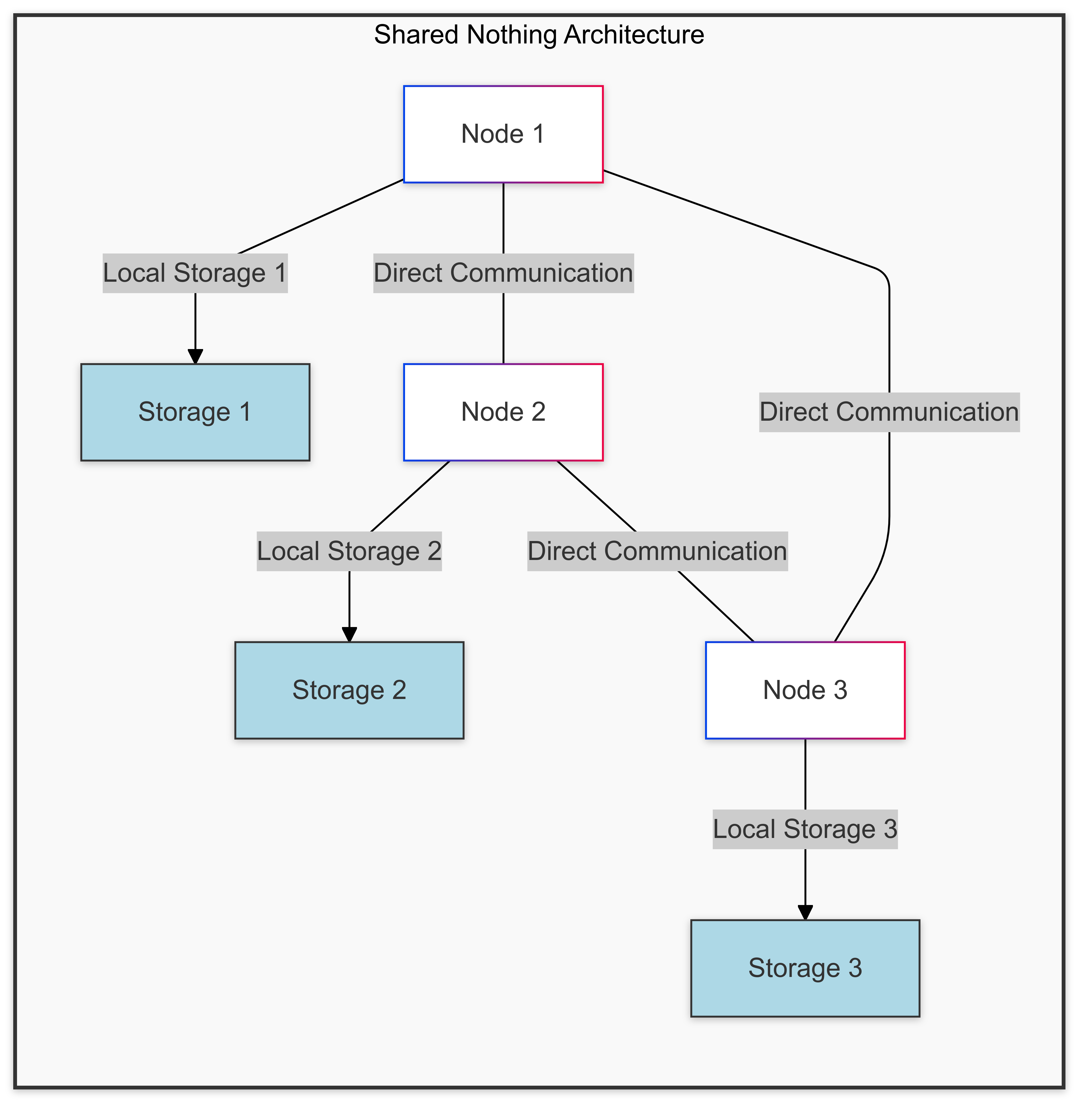
Shared Nothing Architecture (SNA) is a distributed design where each node operates autonomously. Unlike traditional setups, SNA nodes do not share disks, memory, or other resources. Each node has its own CPU, memory, and storage, and functions independently. This design allows nodes to scale horizontally with minimal bottlenecks.
Key Characteristics of SNA
Autonomous Nodes: Each node has dedicated processing, memory, and storage.
No Shared Resources: Nodes don’t depend on a central storage or memory pool.
Horizontal Scaling: Easily add nodes to expand capacity, reducing dependency on powerful hardware.
Why Shared Nothing Architecture Works
This architecture’s decentralized design enables scalability and flexibility that traditional architectures can’t match. Let’s look at the core benefits:
Scalability
In SNA, nodes can be modified (added or removed) based on demand, allowing systems to handle more users, data, and tasks seamlessly. Horizontal scaling makes it ideal for massive, data-intensive applications.Fault Tolerance
With no central points of failure, SNA systems can withstand node failures without impacting the entire system. Redundant nodes and data replication ensure high availability and uptime.Simplicity
With autonomous nodes, maintenance, upgrades, and replacements are straightforward, minimizing downtime and reducing complexity in the management process.Cost Efficiency
SNA uses less specialized hardware, making it cost-effective. You can scale out with affordable nodes instead of investing in powerful single-server upgrades.
How Shared Nothing Architecture Works
Let’s break down the mechanics that make SNA scalable and resilient.
1. Data Distribution
In SNA, data is partitioned or sharded across nodes, allowing each to handle a subset of the workload. Here’s how:
Sharding: Data is divided across nodes using techniques like range-based sharding (where data is split by value ranges) or hash-based sharding (where a hashing function determines the data’s location).
Replication: To ensure fault tolerance, data may be copied to multiple nodes, providing redundancy in case of node failure.
2. Node Communication
Since SNA nodes work independently, they communicate through messaging systems and remote procedure calls, which are more efficient than relying on shared memory or disks. The system can use consistency models, like eventual consistency (data consistency achieved over time) or strong consistency (immediate consistency across nodes), depending on the application’s requirements.
3. Consistency Models
SNA often prioritizes eventual consistency for flexibility and performance. However, strong consistency may be applied to critical operations requiring synchronous data updates across nodes. Hybrid approaches, such as quorum-based models, balance both needs.
Key Use Cases for Shared Nothing Architecture
SNA is a proven solution for large-scale, data-intensive applications, including:
Big Data Analytics: Systems like Apache Hadoop and Apache Spark use SNA to distribute massive datasets across nodes for efficient parallel processing.
Cloud Computing: Cloud providers like AWS and Azure rely on SNA for scalable, resilient infrastructures that handle vast customer workloads.
NoSQL Databases: Popular databases like Cassandra and MongoDB leverage SNA to provide fast, reliable, and scalable data storage across multiple nodes.
Machine Learning: Distributed training and inference on large datasets require SNA’s scalability to handle workloads efficiently.
Trade-Offs and Limitations of Shared Nothing Architecture
While SNA is powerful, there are some challenges to keep in mind:
Increased Complexity
Managing autonomous nodes requires careful orchestration. From data partitioning to conflict resolution, it’s crucial to ensure that nodes operate in harmony without centralized oversight.Higher Network Latency
Cross-node communication can introduce latency, particularly if data needs to be synchronized frequently. Efficient messaging protocols and caching strategies can help mitigate this.Consistency Challenges
SNA often relies on eventual consistency to improve performance, but this can lead to temporary inconsistencies. Applications must be designed to tolerate eventual consistency, or employ strong consistency where necessary.Resource Utilization
Some nodes may experience idle time depending on the workload distribution. Effective load balancing, such as consistent hashing, can help evenly distribute tasks and maximize node utilization.Transactional Support
Distributed transactions in SNA can be complex to manage. Unlike centralized databases, two-phase commit or compensating transactions may be required to maintain transactional integrity.
Best Practices for Implementing Shared Nothing Architecture
To effectively leverage SNA, follow these best practices:
Optimize Data Distribution
Choose appropriate sharding strategies to ensure that data is distributed effectively, balancing the load across nodes.Implement Robust Monitoring
Track node performance, latency, and health in real-time. This enables rapid response to issues like node failure or resource bottlenecks.Plan for Consistency
Choose a consistency model based on application needs. For example, use eventual consistency for non-critical data and strong consistency for transactions or sensitive data.Load Balancing and Caching
Load balancing techniques, such as round-robin or consistent hashing, ensure nodes are efficiently used. Local caching can reduce cross-node traffic and further enhance performance.Design for Fault Recovery
Plan for redundancy, backup, and failover mechanisms. This ensures that, even if a node fails, its workload is quickly handled by other nodes, minimizing service interruptions.
Looking Forward: The Future of Shared Nothing Architecture
SNA continues to evolve, with advances in:
MicroServices and Serverless architectures that further modularize and distribute workloads.
Edge Computing and Regional Clusters that reduce latency by bringing nodes closer to users.
AI-driven Resource Management, where systems dynamically balance loads and optimize performance based on real-time analytics.
As data demands grow, Shared Nothing Architecture remains a cornerstone of modern, resilient, and scalable infrastructure. By understanding and mastering SNA, businesses can unlock unparalleled flexibility, efficiency, and fault tolerance in their systems.
Stay Tuned for More!
This is just the start of our deep dive into Shared Nothing Architecture (SNA). In upcoming posts, we’ll explore:
Case Studies - Real-World Implementations: See how industry giants leverage SNA for scalable, resilient applications.
Designing for Scalability and Performance: Best practices, common pitfalls, and essential tips for implementing SNA.
Comparing Architectures: Weigh the strengths and weaknesses of SNA against alternative architectures to see where each fits best.
If scalable systems and cutting-edge architectures excite you, subscribe for more deep dives into distributed systems! You won’t want to miss our explorations into the strategies that make SNA a cornerstone of modern infrastructure.
With Shared Nothing Architecture, the possibilities for scalability, resilience, and flexibility are vast. Whether you’re building the next big data solution, a cloud-based service, or a distributed application, SNA might just be the architectural solution you need to go from limited to limitless!



